Wraz z ciągłym postępem w dziedzinie inteligencji i automatyzacji w systemach elektroenergetycznych, stacje cyfrowe stały się głównym kierunkiem rozwoju nowoczesnych sieci. U podstaw standardu IEC 61850 leży możliwość interoperacyjności i automatycznej konfiguracji inteligentnych urządzeń elektronicznych (IED). W procesie tym kluczową rolę odgrywa import pliku opisu konfiguracji stacji (SCD) oraz wizualizacja informacji o IED.
Plik SCD, oparty na standardzie IEC 61850, to kompleksowy plik konfiguracji stacji, który opisuje wszystkie urządzenia IED w stacji, w tym ich parametry komunikacyjne, połączenia logiczne, zestawy danych oraz konfiguracje GOOSE/SV. Jest on generowany przez narzędzie do konfiguracji systemu (SCT) poprzez integrację wielu plików ICD (opis możliwości IED) i SSD (opis specyfikacji systemu).
Automatyczne rozpoznawanie IED: po zaimportowaniu pliku SCD system automatycznie identyfikuje model każdego urządzenia IED, parametry komunikacyjne, konfigurację zestawu danych i inne, minimalizując potrzebę ręcznej konfiguracji.
Szybkie wdrażanie relacji logicznych: plik SCD zawiera pełną logikę komunikacji GOOSE, MMS i SV, którą można wdrożyć na urządzeniach za pomocą jednego importu.
Standaryzacja zapobiegająca błędom: ustandaryzowane modelowanie danych i konwencje nazewnictwa IEC 61850 poprawiają spójność i redukują błędy ludzkie.
Wsparcie dla rozwoju wtórnego i testowania: pliki SCD mogą być również używane w symulacjach wirtualnych, debugowaniu systemów i platformach do automatycznego testowania, co znacząco poprawia efektywność inżynieryjną.
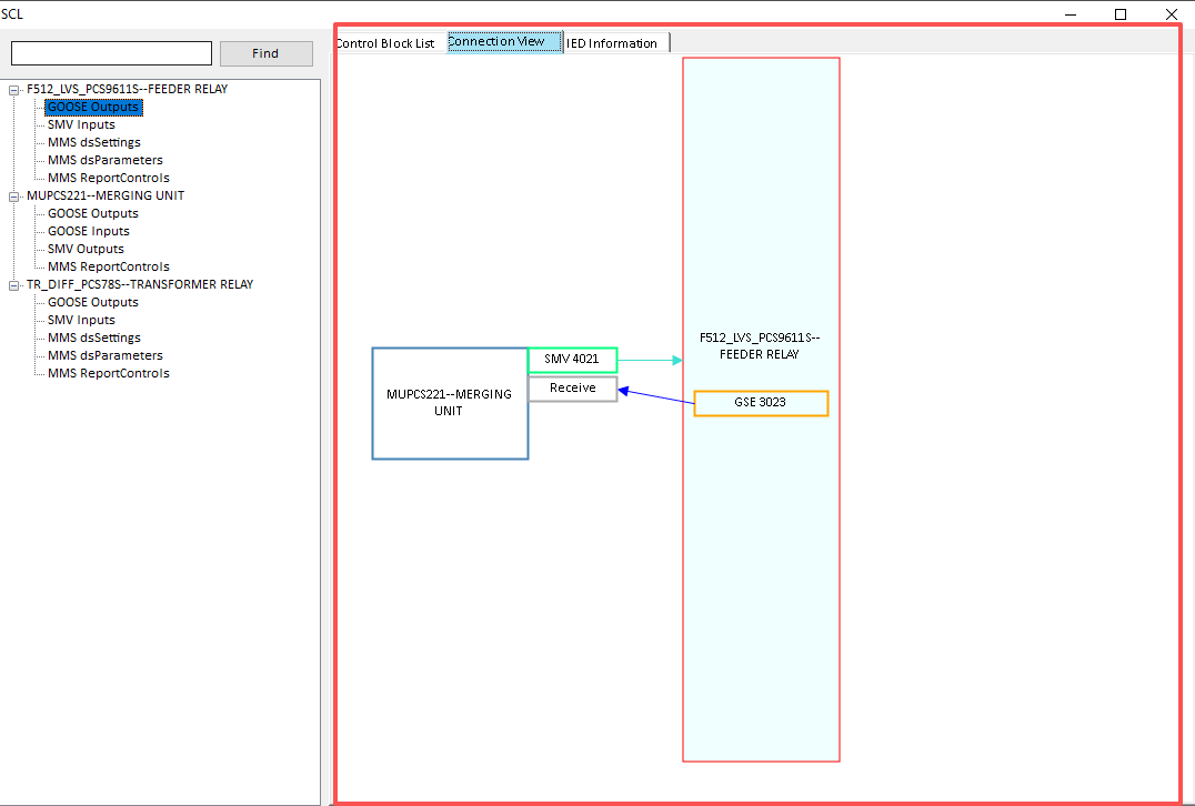
Graficzny widok topologii: wyświetla przejrzystą topologię sieci opartą na strukturze wyposażenia pierwotnego i rozmieszczeniu IED, ułatwiając analizę relacji między urządzeniami.
Śledzenie ścieżek komunikacji: wizualizuje ścieżki publikowania i subskrybowania komunikatów GOOSE, SV i MMS, z obsługą monitorowania połączeń w czasie rzeczywistym.
Przeglądarka obiektów danych: zapewnia hierarchiczną przeglądarkę do wyświetlania informacji o węzłach logicznych (LN) i obiektach danych (DO) w każdym IED, umożliwiając szybki dostęp.
Interaktywny interfejs konfiguracyjny: obsługuje operacje przeciągnij i upuść lub wskaż i kliknij w celu konfigurowania lub modyfikowania połączeń GOOSE i powiązań zestawów danych, zwiększając komfort użytkownika.
Poprawiona efektywność inżynieryjna: inżynierowie mogą konfigurować i weryfikować systemy bezpośrednio przez intuicyjny interfejs bez ręcznego analizowania złożonych struktur XML.
Uproszczone debugowanie i konserwacja: podczas testów lub eksploatacji stany komunikacji między urządzeniami mogą być bezpośrednio monitorowane, co pozwala na szybką lokalizację usterek lub błędnej konfiguracji.
Lepsza współpraca: różne role — takie jak inżynierowie zabezpieczeń, inżynierowie łączności oraz personel O&M — mogą zrozumieć architekturę systemu za pośrednictwem ujednoliconej platformy, co zmniejsza koszty komunikacji.
Dynamiczne monitorowanie danych: zaawansowane systemy wizualizacji wspierają monitorowanie statusu IED i zmian danych w czasie rzeczywistym, umożliwiając analizę i diagnostykę online.
Lista bloków sterowania strumieniem: wyświetla zawartość APPID publikowania/subskrybowania SV i GOOSE dla każdego IED.

Mapa połączeń bloków sterowania strumieniem: zapewnia jasny i prosty schemat pokazujący powiązania APPID między strumieniami SV i GOOSE.

Lista informacji o IED: umożliwia użytkownikom przeglądanie typu urządzenia, producenta, wersji oprogramowania i innych szczegółów.

Etap projektowania stacji: umożliwia szybką budowę i weryfikację logiki konfiguracji IED.
Testy inżynieryjne i uruchomienie: zapewnia monitorowanie ścieżek i statusu komunikacji GOOSE/SV w czasie rzeczywistym.
Eksploatacja i obsługa usterek: pozwala na szybką lokalizację anomalii sprzętowych lub komunikacyjnych.
Szkolenia i demonstracje: oferuje graficzną prezentację procesów wymiany informacji między urządzeniami IED.
.png)